VertexAI Gemini Chat
Vertex AI Gemini API 允许开发人员使用 Gemini 模型构建生成式 AI 应用程序。 Vertex AI Gemini API 支持 multimodal prompts 作为输入,输出 text 或 code。 multimodal model 是能够处理来自多种模态的信息的模型,包括图像、视频和文本。例如,您可以向模型发送一盘饼干的照片,并要求它为您提供这些饼干的配方。
Gemini 是由 Google DeepMind 开发的生成式 AI 模型系列,专为 multimodal 用例设计。Gemini API 让您可以访问 Gemini 2.0 Flash 和 Gemini 2.0 Flash-Lite。 有关 Vertex AI Gemini API 模型的规范,请参阅 Model information。
Prerequisites
- 安装适合您操作系统的 gcloud CLI。
- 通过运行以下命令进行身份验证。
将
PROJECT_ID替换为您的 Google Cloud project ID,将ACCOUNT替换为您的 Google Cloud 用户名。
gcloud config set project <PROJECT_ID> &&
gcloud auth application-default login <ACCOUNT>
Auto-configuration
注意: Spring AI auto-configuration、starter modules 的 artifact 名称发生了重大变化。 请参阅 upgrade notes 了解更多信息。
Spring AI 为 VertexAI Gemini Chat Client 提供 Spring Boot auto-configuration。
要启用它,请将以下依赖项添加到项目的 Maven pom.xml 或 Gradle build.gradle 构建文件中:
<dependency>
<groupId>org.springframework.ai</groupId>
<artifactId>spring-ai-starter-model-vertex-ai-gemini</artifactId>
</dependency>
dependencies {
implementation 'org.springframework.ai:spring-ai-starter-model-vertex-ai-gemini'
}
提示: 请参阅 Dependency Management 部分,将 Spring AI BOM 添加到您的构建文件中。
Chat Properties
注意: 现在通过前缀为
spring.ai.model.chat的顶级属性来配置 chat auto-configurations 的启用和禁用。要启用,spring.ai.model.chat=vertexai(默认启用)
要禁用,spring.ai.model.chat=none(或任何与 vertexai 不匹配的值)
此更改是为了允许配置多个模型。
前缀 spring.ai.vertex.ai.gemini 是用于连接到 VertexAI 的属性前缀。
| Property | Description | Default |
|---|---|---|
| spring.ai.model.chat | 启用 Chat Model 客户端 | vertexai |
| spring.ai.vertex.ai.gemini.project-id | Google Cloud Platform project ID | - |
| spring.ai.vertex.ai.gemini.location | 区域 | - |
| spring.ai.vertex.ai.gemini.credentials-uri | Vertex AI Gemini credentials 的 URI。提供时,它用于创建 GoogleCredentials 实例以对 VertexAI 进 行身份验证。 | - |
| spring.ai.vertex.ai.gemini.api-endpoint | Vertex AI Gemini API endpoint。 | - |
| spring.ai.vertex.ai.gemini.scopes | - | |
| spring.ai.vertex.ai.gemini.transport | API transport。GRPC 或 REST。 | GRPC |
前缀 spring.ai.vertex.ai.gemini.chat 是用于配置 VertexAI Gemini Chat 的 chat model 实现的属性前缀。
| Property | Description | Default |
|---|---|---|
| spring.ai.vertex.ai.gemini.chat.options.model | 支持的 Vertex AI Gemini Chat model 包括 gemini-2.0-flash、gemini-2.0-flash-lite 以及新的 gemini-2.5-pro-preview-03-25、gemini-2.5-flash-preview-04-17 模型。 | gemini-2.0-flash |
| spring.ai.vertex.ai.gemini.chat.options.response-mime-type | 生成的候选文本的输出响应 mimetype。 | text/plain:(默认)文本输出或 application/json: JSON 响应。 |
| spring.ai.vertex.ai.gemini.chat.options.response-schema | 字符串,包含 OpenAPI 格式的输出响应 schema,如 JSON schemas 中所述。 | - |
| spring.ai.vertex.ai.gemini.chat.options.google-search-retrieval | 使用 Google search Grounding 功能 | true 或 false,默认 false。 |
| spring.ai.vertex.ai.gemini.chat.options.temperature | 控制输出的随机性。值可以在 [0.0,1.0] 范围内(包含)。接近 1.0 的值将产生更多样化的响应,而接近 0.0 的值通常会导致生成器的响应不那么令人惊讶。此值指 定后端在调用生成器时使用的默认值。 | 0.7 |
| spring.ai.vertex.ai.gemini.chat.options.top-k | 采样时要考虑的最大 tokens 数。生成器使用组合的 Top-k 和 nucleus sampling。Top-k sampling 考虑 topK 最可能的 tokens 集合。 | - |
| spring.ai.vertex.ai.gemini.chat.options.top-p | 采样时要考虑的最大累积概率。生成器使用组合的 Top-k 和 nucleus sampling。Nucleus sampling 考虑概率总和至少为 topP 的最小 tokens 集合。 | - |
| spring.ai.vertex.ai.gemini.chat.options.candidate-count | 要返回的生成响应消息数。此值必须在 [1, 8] 范围内(包含)。默认为 1。 | 1 |
| spring.ai.vertex.ai.gemini.chat.options.max-output-tokens | 要生成的最大 tokens 数。 | - |
| spring.ai.vertex.ai.gemini.chat.options.tool-names | 按名称标识的工具列表,用于在单个 prompt 请求中启用 function calling。具有这些名称的工具必须存在于 ToolCallback 注册表中。 | - |
| spring.ai.vertex.ai.gemini.chat.options.tool-callbacks | 要注册到 ChatModel 的 Tool Callbacks。 | - |
| spring.ai.vertex.ai.gemini.chat.options.internal-tool-execution-enabled | 如果为 true,应执行 tool execution,否则将模型的响应返回给用户。默认为 null,但如果为 null,将考虑 ToolCallingChatOptions.DEFAULT_TOOL_EXECUTION_ENABLED(为 true) | - |
| spring.ai.vertex.ai.gemini.chat.options.safety-settings | 用于控制安全过滤器的安全设置列表,如 Vertex AI Safety Filters 所定义。每个安全设置可以有一个 method、threshold 和 category。 | - |
提示: 所有前 缀为
spring.ai.vertex.ai.gemini.chat.options的属性都可以通过在Prompt调用中添加请求特定的chat-options在运行时覆盖。
Runtime options [[chat-options]]
VertexAiGeminiChatOptions.java 提供模型配置,例如 temperature、topK 等。
在启动时,可以使用 VertexAiGeminiChatModel(api, options) 构造函数或 spring.ai.vertex.ai.chat.options.* 属性来配置默认选项。
在运行时,您可以通过向 Prompt 调用添加新的、请求特定的选项来覆盖默认选项。
例如,要覆盖特定请求的默认 temperature:
ChatResponse response = chatModel.call(
new Prompt(
"Generate the names of 5 famous pirates.",
VertexAiGeminiChatOptions.builder()
.temperature(0.4)
.build()
));
提示: 除了模型特定的
VertexAiGeminiChatOptions之外,您还可以使用可移植的 ChatOptions 实例,该实例使用 ChatOptions#builder() 创建。
Tool Calling
Vertex AI Gemini 模型支持 tool calling(在 Google Gemini 上下文中,它称为 function calling)功能,允许模型在对话过程中使用工具。
以下是如何定义和使用基于 @Tool 的工具的示例:
public class WeatherService {
@Tool(description = "Get the weather in location")
public String weatherByLocation(@ToolParam(description= "City or state name") String location) {
...
}
}
String response = ChatClient.create(this.chatModel)
.prompt("What's the weather like in Boston?")
.tools(new WeatherService())
.call()
.content();
您也可以使用 java.util.function beans 作为工具:
@Bean
@Description("Get the weather in location. Return temperature in 36°F or 36°C format.")
public Function<Request, Response> weatherFunction() {
return new MockWeatherService();
}
String response = ChatClient.create(this.chatModel)
.prompt("What's the weather like in Boston?")
.toolNames("weatherFunction")
.inputType(Request.class)
.call()
.content();
在 Tools 文档中查找更多信息。
Multimodal
Multimodality 是指模型同时理解和处理来自各种(输入)来源的信息的能力,包括 text、pdf、images、audio 和其他数据格式。
Image, Audio, Video
Google 的 Gemini AI 模型通过理解和集成文本、代码、音频、图像和视频来支持此功能。 有关更多详细信息,请参阅博客文章 Introducing Gemini。
Spring AI 的 Message 接口通过引入 Media 类型来支持 multimodal AI 模型。
此类型包含消息中媒体附件的数据和信息,使用 Spring 的 org.springframework.util.MimeType 和 java.lang.Object 来存储原始媒体数据。
以下是从 VertexAiGeminiChatModelIT#multiModalityTest() 中提取的简单代码示例,演示了用户文本与图像的组合。
byte[] data = new ClassPathResource("/vertex-test.png").getContentAsByteArray();
var userMessage = new UserMessage("Explain what do you see on this picture?",
List.of(new Media(MimeTypeUtils.IMAGE_PNG, this.data)));
ChatResponse response = chatModel.call(new Prompt(List.of(this.userMessage)));
PDF
最新的 Vertex Gemini 提供对 PDF 输入类型的支持。
使用 application/pdf 媒体类型将 PDF 文件附加到消息:
var pdfData = new ClassPathResource("/spring-ai-reference-overview.pdf");
var userMessage = new UserMessage(
"You are a very professional document summarization specialist. Please summarize the given document.",
List.of(new Media(new MimeType("application", "pdf"), pdfData)));
var response = this.chatModel.call(new Prompt(List.of(userMessage)));
Sample Controller
Create 一个新的 Spring Boot 项目,并将 spring-ai-starter-model-vertex-ai-gemini 添加到您的 pom(或 gradle)依赖项中。
在 src/main/resources 目录下添加一个 application.properties 文件,以启用和配置 VertexAi chat model:
spring.ai.vertex.ai.gemini.project-id=PROJECT_ID
spring.ai.vertex.ai.gemini.location=LOCATION
spring.ai.vertex.ai.gemini.chat.options.model=gemini-2.0-flash
spring.ai.vertex.ai.gemini.chat.options.temperature=0.5
提示: 将
project-id替换为您的 Google Cloud Project ID,location是 Google Cloud Region,如us-central1、europe-west1等...
注意: 每个模型都有自己支持的区域集,您可以在模型页面找到支持的区域列表。
例如,model=
gemini-2.5-flash目前仅在us-central1区域可用,您必须设置 location=us-central1,遵循模型页面 Gemini 2.5 Flash - Supported Regions。
这将创建一个 VertexAiGeminiChatModel 实现,您可以将其注入到您的类中。
以下是一个简单的 @Controller 类的示例,它使用 chat model 进行文本生成。
@RestController
public class ChatController {
private final VertexAiGeminiChatModel chatModel;
@Autowired
public ChatController(VertexAiGeminiChatModel chatModel) {
this.chatModel = chatModel;
}
@GetMapping("/ai/generate")
public Map generate(@RequestParam(value = "message", defaultValue = "Tell me a joke") String message) {
return Map.of("generation", this.chatModel.call(message));
}
@GetMapping("/ai/generateStream")
public Flux<ChatResponse> generateStream(@RequestParam(value = "message", defaultValue = "Tell me a joke") String message) {
Prompt prompt = new Prompt(new UserMessage(message));
return this.chatModel.stream(prompt);
}
}
Manual Configuration
VertexAiGeminiChatModel 实现了 ChatModel 并使用 VertexAI 连接到 Vertex AI Gemini 服务。
将 spring-ai-vertex-ai-gemini 依赖项添加到项目的 Maven pom.xml 文件中:
<dependency>
<groupId>org.springframework.ai</groupId>
<artifactId>spring-ai-vertex-ai-gemini</artifactId>
</dependency>
或添加到您的 Gradle build.gradle 构建文件中。
dependencies {
implementation 'org.springframework.ai:spring-ai-vertex-ai-gemini'
}
提示: 请参阅 Dependency Management 部分,将 Spring AI BOM 添加到您的构建文件中。
接下来,创建一个 VertexAiGeminiChatModel 并将其用于文本生成:
VertexAI vertexApi = new VertexAI(projectId, location);
var chatModel = new VertexAiGeminiChatModel(this.vertexApi,
VertexAiGeminiChatOptions.builder()
.model(ChatModel.GEMINI_2_0_FLASH)
.temperature(0.4)
.build());
ChatResponse response = this.chatModel.call(
new Prompt("Generate the names of 5 famous pirates."));
VertexAiGeminiChatOptions 提供 chat 请求的配置信息。
VertexAiGeminiChatOptions.Builder 是一个流畅的选项构建器。
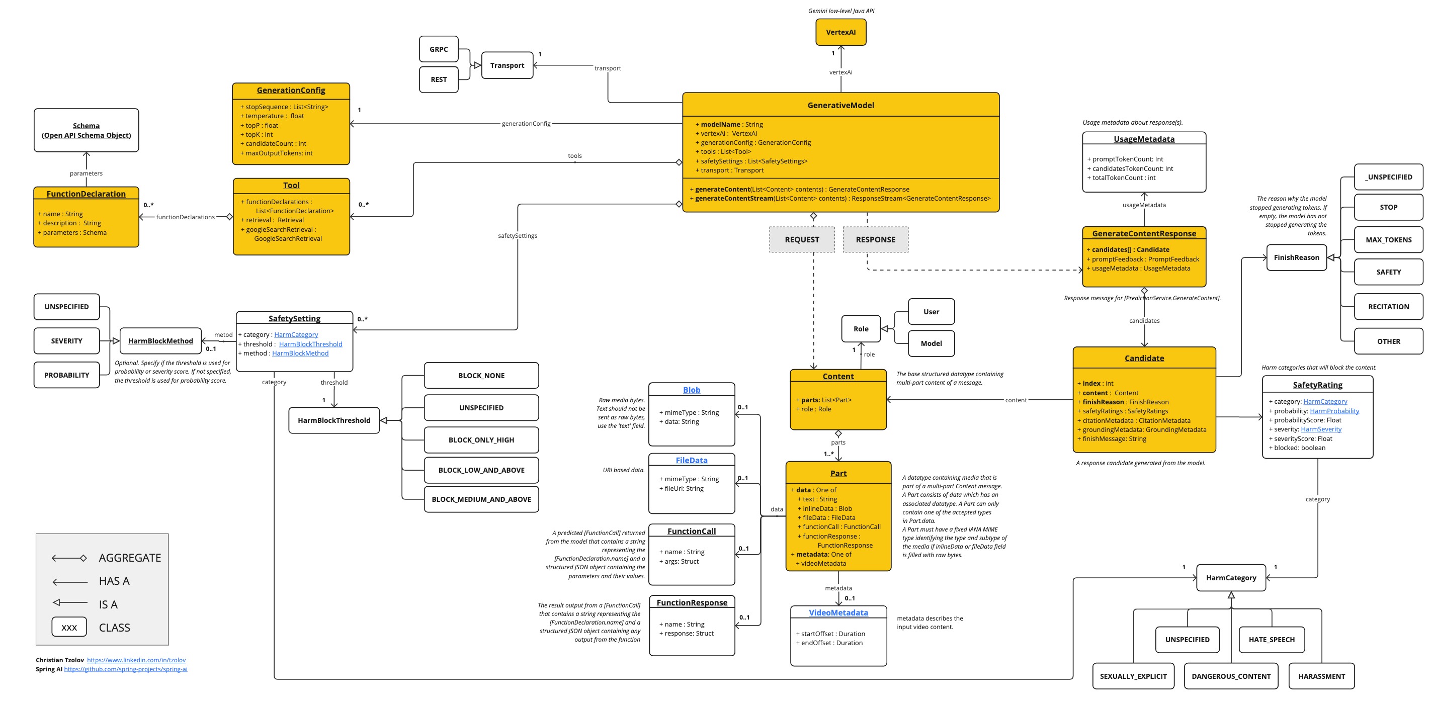
Low-level Java Client [[low-level-api]]
以下类图说明了 Vertex AI Gemini 原生 Java API:
