Spring AI 源码解析:output-structured调用流程及示例
详情可见 spring-ai-alibaba-examples 项目下的 spring-ai-alibaba-structured-example 模块
理论部分
大模型转换数据结构流程图

Map、Bean、List转换器的底层实现

FormatProvider(格式提供接口)
public interface FormatProvider {
String getFormat();
}
实现getFormat方法,得到格式
Converter(转换接口)
import org.springframework.lang.Nullable;
import org.springframework.util.Assert;
@FunctionalInterface
public interface Converter<S, T> {
@Nullable
T convert(S source);
default <U> Converter<S, U> andThen(Converter<? super T, ? extends U> after) {
Assert.notNull(after, "'after' Converter must not be null");
return (s) -> {
T initialResult = this.convert(s);
return initialResult != null ? after.convert(initialResult) : null;
};
}
}
实现convert方法,从格式S转换为T
StructuredOutputConverter
public interface StructuredOutputConverter<T> extends Converter<String, T>, FormatProvider {
}
BeanOutputConverter
对象实例转换器,主要有如下功能
- 每次在构造器部分时,会调用generateSchema方法,生成对象的jsonSchema
- getJsonSchemaMap:可获得实例(字段,属性值)的键值对
- getFormat:输送给大模型的实例格式说明
- convert:将模型输出的实例字符串转为对象
import com.fasterxml.jackson.core.JsonProcessingException;
import com.fasterxml.jackson.core.util.DefaultIndenter;
import com.fasterxml.jackson.core.util.DefaultPrettyPrinter;
import com.fasterxml.jackson.databind.DeserializationFeature;
import com.fasterxml.jackson.databind.JsonNode;
import com.fasterxml.jackson.databind.ObjectMapper;
import com.fasterxml.jackson.databind.ObjectWriter;
import com.fasterxml.jackson.databind.json.JsonMapper;
import com.github.victools.jsonschema.generator.Option;
import com.github.victools.jsonschema.generator.OptionPreset;
import com.github.victools.jsonschema.generator.SchemaGenerator;
import com.github.victools.jsonschema.generator.SchemaGeneratorConfig;
import com.github.victools.jsonschema.generator.SchemaGeneratorConfigBuilder;
import com.github.victools.jsonschema.generator.SchemaVersion;
import com.github.victools.jsonschema.module.jackson.JacksonModule;
import com.github.victools.jsonschema.module.jackson.JacksonOption;
import java.lang.reflect.Type;
import java.util.Map;
import java.util.Objects;
import org.slf4j.Logger;
import org.slf4j.LoggerFactory;
import org.springframework.ai.util.JacksonUtils;
import org.springframework.ai.util.LoggingMarkers;
import org.springframework.core.ParameterizedTypeReference;
import org.springframework.lang.NonNull;
public class BeanOutputConverter<T> implements StructuredOutputConverter<T> {
private final Logger logger;
private final Type type;
private final ObjectMapper objectMapper;
private String jsonSchema;
public BeanOutputConverter(Class<T> clazz) {
this(ParameterizedTypeReference.forType(clazz));
}
public BeanOutputConverter(Class<T> clazz, ObjectMapper objectMapper) {
this(ParameterizedTypeReference.forType(clazz), objectMapper);
}
public BeanOutputConverter(ParameterizedTypeReference<T> typeRef) {
this((Type)typeRef.getType(), (ObjectMapper)null);
}
public BeanOutputConverter(ParameterizedTypeReference<T> typeRef, ObjectMapper objectMapper) {
this(typeRef.getType(), objectMapper);
}
private BeanOutputConverter(Type type, ObjectMapper objectMapper) {
this.logger = LoggerFactory.getLogger(BeanOutputConverter.class);
Objects.requireNonNull(type, "Type cannot be null;");
this.type = type;
this.objectMapper = objectMapper != null ? objectMapper : this.getObjectMapper();
this.generateSchema();
}
private void generateSchema() {
JacksonModule jacksonModule = new JacksonModule(new JacksonOption[]{JacksonOption.RESPECT_JSONPROPERTY_REQUIRED, JacksonOption.RESPECT_JSONPROPERTY_ORDER});
SchemaGeneratorConfigBuilder configBuilder = (new SchemaGeneratorConfigBuilder(SchemaVersion.DRAFT_2020_12, OptionPreset.PLAIN_JSON)).with(jacksonModule).with(Option.FORBIDDEN_ADDITIONAL_PROPERTIES_BY_DEFAULT, new Option[0]);
SchemaGeneratorConfig config = configBuilder.build();
SchemaGenerator generator = new SchemaGenerator(config);
JsonNode jsonNode = generator.generateSchema(this.type, new Type[0]);
ObjectWriter objectWriter = this.objectMapper.writer((new DefaultPrettyPrinter()).withObjectIndenter((new DefaultIndenter()).withLinefeed(System.lineSeparator())));
try {
this.jsonSchema = objectWriter.writeValueAsString(jsonNode);
} catch (JsonProcessingException var8) {
this.logger.error("Could not pretty print json schema for jsonNode: {}", jsonNode);
throw new RuntimeException("Could not pretty print json schema for " + String.valueOf(this.type), var8);
}
}
public T convert(@NonNull String text) {
try {
text = text.trim();
if (text.startsWith("```") && text.endsWith("```")) {
String[] lines = text.split("\n", 2);
if (lines[0].trim().equalsIgnoreCase("```json")) {
text = lines.length > 1 ? lines[1] : "";
} else {
text = text.substring(3);
}
text = text.substring(0, text.length() - 3);
text = text.trim();
}
return this.objectMapper.readValue(text, this.objectMapper.constructType(this.type));
} catch (JsonProcessingException var3) {
this.logger.error(LoggingMarkers.SENSITIVE_DATA_MARKER, "Could not parse the given text to the desired target type: \"{}\" into {}", text, this.type);
throw new RuntimeException(var3);
}
}
protected ObjectMapper getObjectMapper() {
return ((JsonMapper.Builder)((JsonMapper.Builder)JsonMapper.builder().addModules(JacksonUtils.instantiateAvailableModules())).configure(DeserializationFeature.FAIL_ON_UNKNOWN_PROPERTIES, false)).build();
}
public String getFormat() {
String template = "Your response should be in JSON format.\nDo not include any explanations, only provide a RFC8259 compliant JSON response following this format without deviation.\nDo not include markdown code blocks in your response.\nRemove the ```json markdown from the output.\nHere is the JSON Schema instance your output must adhere to:\n```%s```\n";
return String.format(template, this.jsonSchema);
}
public String getJsonSchema() {
return this.jsonSchema;
}
public Map<String, Object> getJsonSchemaMap() {
try {
return (Map)this.objectMapper.readValue(this.jsonSchema, Map.class);
} catch (JsonProcessingException var2) {
this.logger.error("Could not parse the JSON Schema to a Map object", var2);
throw new IllegalStateException(var2);
}
}
}
ListOutputConverter
List转换器
- getFormat:输送给大模型的List格式说明
- convert:将模型输出的实例字符串转
List<String>
public class ListOutputConverter extends AbstractConversionServiceOutputConverter<List<String>> {
public ListOutputConverter(DefaultConversionService defaultConversionService) {
super(defaultConversionService);
}
public String getFormat() {
return "Respond with only a list of comma-separated values, without any leading or trailing text.\nExample format: foo, bar, baz\n";
}
public List<String> convert(@NonNull String text) {
return (List)this.getConversionService().convert(text, List.class);
}
}
AbstractConversionServiceOutputConverter
public abstract class AbstractConversionServiceOutputConverter<T> implements StructuredOutputConverter<T> {
private final DefaultConversionService conversionService;
public AbstractConversionServiceOutputConverter(DefaultConversionService conversionService) {
this.conversionService = conversionService;
}
public DefaultConversionService getConversionService() {
return this.conversionService;
}
}
DefaultConversionService
Spring框架中的核心类,主要用于处理类型转换。
- 默认转换器:通过addDefaultConverters方法注册了一系列默认的转换器,包括标量类型转换器、集合类型转换器等
- 类型转换:提供了多种内置类型转换器,如String到Inter,List到Array等
- 扩展性:允许开发者通过ConverterRegistry 接口添加自定义的转换器
public class DefaultConversionService extends GenericConversionService {
@Nullable
private static volatile DefaultConversionService sharedInstance;
public DefaultConversionService() {
addDefaultConverters(this);
}
public static ConversionService getSharedInstance() {
DefaultConversionService cs = sharedInstance;
if (cs == null) {
Class var1 = DefaultConversionService.class;
synchronized(DefaultConversionService.class) {
cs = sharedInstance;
if (cs == null) {
cs = new DefaultConversionService();
sharedInstance = cs;
}
}
}
return cs;
}
public static void addDefaultConverters(ConverterRegistry converterRegistry) {
addScalarConverters(converterRegistry);
addCollectionConverters(converterRegistry);
converterRegistry.addConverter(new ByteBufferConverter((ConversionService)converterRegistry));
converterRegistry.addConverter(new StringToTimeZoneConverter());
converterRegistry.addConverter(new ZoneIdToTimeZoneConverter());
converterRegistry.addConverter(new ZonedDateTimeToCalendarConverter());
converterRegistry.addConverter(new ObjectToObjectConverter());
converterRegistry.addConverter(new IdToEntityConverter((ConversionService)converterRegistry));
converterRegistry.addConverter(new FallbackObjectToStringConverter());
converterRegistry.addConverter(new ObjectToOptionalConverter((ConversionService)converterRegistry));
}
public static void addCollectionConverters(ConverterRegistry converterRegistry) {
ConversionService conversionService = (ConversionService)converterRegistry;
converterRegistry.addConverter(new ArrayToCollectionConverter(conversionService));
converterRegistry.addConverter(new CollectionToArrayConverter(conversionService));
converterRegistry.addConverter(new ArrayToArrayConverter(conversionService));
converterRegistry.addConverter(new CollectionToCollectionConverter(conversionService));
converterRegistry.addConverter(new MapToMapConverter(conversionService));
converterRegistry.addConverter(new ArrayToStringConverter(conversionService));
converterRegistry.addConverter(new StringToArrayConverter(conversionService));
converterRegistry.addConverter(new ArrayToObjectConverter(conversionService));
converterRegistry.addConverter(new ObjectToArrayConverter(conversionService));
converterRegistry.addConverter(new CollectionToStringConverter(conversionService));
converterRegistry.addConverter(new StringToCollectionConverter(conversionService));
converterRegistry.addConverter(new CollectionToObjectConverter(conversionService));
converterRegistry.addConverter(new ObjectToCollectionConverter(conversionService));
converterRegistry.addConverter(new StreamConverter(conversionService));
}
private static void addScalarConverters(ConverterRegistry converterRegistry) {
converterRegistry.addConverterFactory(new NumberToNumberConverterFactory());
converterRegistry.addConverterFactory(new StringToNumberConverterFactory());
converterRegistry.addConverter(Number.class, String.class, new ObjectToStringConverter());
converterRegistry.addConverter(new StringToCharacterConverter());
converterRegistry.addConverter(Character.class, String.class, new ObjectToStringConverter());
converterRegistry.addConverter(new NumberToCharacterConverter());
converterRegistry.addConverterFactory(new CharacterToNumberFactory());
converterRegistry.addConverter(new StringToBooleanConverter());
converterRegistry.addConverter(Boolean.class, String.class, new ObjectToStringConverter());
converterRegistry.addConverterFactory(new StringToEnumConverterFactory());
converterRegistry.addConverter(new EnumToStringConverter((ConversionService)converterRegistry));
converterRegistry.addConverterFactory(new IntegerToEnumConverterFactory());
converterRegistry.addConverter(new EnumToIntegerConverter((ConversionService)converterRegistry));
converterRegistry.addConverter(new StringToLocaleConverter());
converterRegistry.addConverter(Locale.class, String.class, new ObjectToStringConverter());
converterRegistry.addConverter(new StringToCharsetConverter());
converterRegistry.addConverter(Charset.class, String.class, new ObjectToStringConverter());
converterRegistry.addConverter(new StringToCurrencyConverter());
converterRegistry.addConverter(Currency.class, String.class, new ObjectToStringConverter());
converterRegistry.addConverter(new StringToPropertiesConverter());
converterRegistry.addConverter(new PropertiesToStringConverter());
converterRegistry.addConverter(new StringToUUIDConverter());
converterRegistry.addConverter(UUID.class, String.class, new ObjectToStringConverter());
converterRegistry.addConverter(new StringToPatternConverter());
converterRegistry.addConverter(Pattern.class, String.class, new ObjectToStringConverter());
if (KotlinDetector.isKotlinPresent()) {
converterRegistry.addConverter(new StringToRegexConverter());
converterRegistry.addConverter(Regex.class, String.class, new ObjectToStringConverter());
}
}
}
GenericConversionService
Spring框架中常用于处理类型转换的核心服务类,提供了类型转换、查找和执行 功能
- 类型转换管理:管理各种类型转换器(GenericConverter),并提供了类型转换能力
- 缓存机制:缓存已经查找过的转换器
- 支持条件转换:通过 ConditionalConverter 接口,支持根据条件判断是否可以进行类型转换
public class GenericConversionService implements ConfigurableConversionService {
private static final GenericConverter NO_OP_CONVERTER = new NoOpConverter("NO_OP");
private static final GenericConverter NO_MATCH = new NoOpConverter("NO_MATCH");
private final Converters converters = new Converters();
private final Map<ConverterCacheKey, GenericConverter> converterCache = new ConcurrentReferenceHashMap(64);
public GenericConversionService() {
}
public void addConverter(Converter<?, ?> converter) {
ResolvableType[] typeInfo = this.getRequiredTypeInfo(converter.getClass(), Converter.class);
if (typeInfo == null && converter instanceof DecoratingProxy decoratingProxy) {
typeInfo = this.getRequiredTypeInfo(decoratingProxy.getDecoratedClass(), Converter.class);
}
if (typeInfo == null) {
throw new IllegalArgumentException("Unable to determine source type <S> and target type <T> for your Converter [" + converter.getClass().getName() + "]; does the class parameterize those types?");
} else {
this.addConverter((GenericConverter)(new ConverterAdapter(converter, typeInfo[0], typeInfo[1])));
}
}
public <S, T> void addConverter(Class<S> sourceType, Class<T> targetType, Converter<? super S, ? extends T> converter) {
this.addConverter((GenericConverter)(new ConverterAdapter(converter, ResolvableType.forClass(sourceType), ResolvableType.forClass(targetType))));
}
public void addConverter(GenericConverter converter) {
this.converters.add(converter);
this.invalidateCache();
}
public void addConverterFactory(ConverterFactory<?, ?> factory) {
ResolvableType[] typeInfo = this.getRequiredTypeInfo(factory.getClass(), ConverterFactory.class);
if (typeInfo == null && factory instanceof DecoratingProxy decoratingProxy) {
typeInfo = this.getRequiredTypeInfo(decoratingProxy.getDecoratedClass(), ConverterFactory.class);
}
if (typeInfo == null) {
throw new IllegalArgumentException("Unable to determine source type <S> and target type <T> for your ConverterFactory [" + factory.getClass().getName() + "]; does the class parameterize those types?");
} else {
this.addConverter((GenericConverter)(new ConverterFactoryAdapter(factory, new GenericConverter.ConvertiblePair(typeInfo[0].toClass(), typeInfo[1].toClass()))));
}
}
public void removeConvertible(Class<?> sourceType, Class<?> targetType) {
this.converters.remove(sourceType, targetType);
this.invalidateCache();
}
public boolean canConvert(@Nullable Class<?> sourceType, Class<?> targetType) {
Assert.notNull(targetType, "Target type to convert to cannot be null");
return this.canConvert(sourceType != null ? TypeDescriptor.valueOf(sourceType) : null, TypeDescriptor.valueOf(targetType));
}
public boolean canConvert(@Nullable TypeDescriptor sourceType, TypeDescriptor targetType) {
Assert.notNull(targetType, "Target type to convert to cannot be null");
return sourceType == null || this.getConverter(sourceType, targetType) != null;
}
public boolean canBypassConvert(@Nullable TypeDescriptor sourceType, TypeDescriptor targetType) {
Assert.notNull(targetType, "Target type to convert to cannot be null");
return sourceType == null || this.getConverter(sourceType, targetType) == NO_OP_CONVERTER;
}
@Nullable
public <T> T convert(@Nullable Object source, Class<T> targetType) {
Assert.notNull(targetType, "Target type to convert to cannot be null");
return this.convert(source, TypeDescriptor.forObject(source), TypeDescriptor.valueOf(targetType));
}
@Nullable
public Object convert(@Nullable Object source, @Nullable TypeDescriptor sourceType, TypeDescriptor targetType) {
Assert.notNull(targetType, "Target type to convert to cannot be null");
if (sourceType == null) {
Assert.isTrue(source == null, "Source must be [null] if source type == [null]");
return this.handleResult((TypeDescriptor)null, targetType, this.convertNullSource((TypeDescriptor)null, targetType));
} else if (source != null && !sourceType.getObjectType().isInstance(source)) {
String var10002 = String.valueOf(sourceType);
throw new IllegalArgumentException("Source to convert from must be an instance of [" + var10002 + "]; instead it was a [" + source.getClass().getName() + "]");
} else {
GenericConverter converter = this.getConverter(sourceType, targetType);
if (converter != null) {
Object result = ConversionUtils.invokeConverter(converter, source, sourceType, targetType);
return this.handleResult(sourceType, targetType, result);
} else {
return this.handleConverterNotFound(source, sourceType, targetType);
}
}
}
public String toString() {
return this.converters.toString();
}
@Nullable
protected Object convertNullSource(@Nullable TypeDescriptor sourceType, TypeDescriptor targetType) {
return targetType.getObjectType() == Optional.class ? Optional.empty() : null;
}
@Nullable
protected GenericConverter getConverter(TypeDescriptor sourceType, TypeDescriptor targetType) {
ConverterCacheKey key = new ConverterCacheKey(sourceType, targetType);
GenericConverter converter = (GenericConverter)this.converterCache.get(key);
if (converter != null) {
return converter != NO_MATCH ? converter : null;
} else {
converter = this.converters.find(sourceType, targetType);
if (converter == null) {
converter = this.getDefaultConverter(sourceType, targetType);
}
if (converter != null) {
this.converterCache.put(key, converter);
return converter;
} else {
this.converterCache.put(key, NO_MATCH);
return null;
}
}
}
@Nullable
protected GenericConverter getDefaultConverter(TypeDescriptor sourceType, TypeDescriptor targetType) {
return sourceType.isAssignableTo(targetType) ? NO_OP_CONVERTER : null;
}
@Nullable
private ResolvableType[] getRequiredTypeInfo(Class<?> converterClass, Class<?> genericIfc) {
ResolvableType resolvableType = ResolvableType.forClass(converterClass).as(genericIfc);
ResolvableType[] generics = resolvableType.getGenerics();
if (generics.length < 2) {
return null;
} else {
Class<?> sourceType = generics[0].resolve();
Class<?> targetType = generics[1].resolve();
return sourceType != null && targetType != null ? generics : null;
}
}
private void invalidateCache() {
this.converterCache.clear();
}
@Nullable
private Object handleConverterNotFound(@Nullable Object source, @Nullable TypeDescriptor sourceType, TypeDescriptor targetType) {
if (source == null) {
this.assertNotPrimitiveTargetType(sourceType, targetType);
return null;
} else if ((sourceType == null || sourceType.isAssignableTo(targetType)) && targetType.getObjectType().isInstance(source)) {
return source;
} else {
throw new ConverterNotFoundException(sourceType, targetType);
}
}
@Nullable
private Object handleResult(@Nullable TypeDescriptor sourceType, TypeDescriptor targetType, @Nullable Object result) {
if (result == null) {
this.assertNotPrimitiveTargetType(sourceType, targetType);
}
return result;
}
private void assertNotPrimitiveTargetType(@Nullable TypeDescriptor sourceType, TypeDescriptor targetType) {
if (targetType.isPrimitive()) {
throw new ConversionFailedException(sourceType, targetType, (Object)null, new IllegalArgumentException("A null value cannot be assigned to a primitive type"));
}
}
private static class Converters {
private final Set<GenericConverter> globalConverters = new CopyOnWriteArraySet();
private final Map<GenericConverter.ConvertiblePair, ConvertersForPair> converters = new ConcurrentHashMap(256);
private Converters() {
}
public void add(GenericConverter converter) {
Set<GenericConverter.ConvertiblePair> convertibleTypes = converter.getConvertibleTypes();
if (convertibleTypes == null) {
Assert.state(converter instanceof ConditionalConverter, "Only conditional converters may return null convertible types");
this.globalConverters.add(converter);
} else {
Iterator var3 = convertibleTypes.iterator();
while(var3.hasNext()) {
GenericConverter.ConvertiblePair convertiblePair = (GenericConverter.ConvertiblePair)var3.next();
this.getMatchableConverters(convertiblePair).add(converter);
}
}
}
private ConvertersForPair getMatchableConverters(GenericConverter.ConvertiblePair convertiblePair) {
return (ConvertersForPair)this.converters.computeIfAbsent(convertiblePair, (k) -> {
return new ConvertersForPair();
});
}
public void remove(Class<?> sourceType, Class<?> targetType) {
this.converters.remove(new GenericConverter.ConvertiblePair(sourceType, targetType));
}
@Nullable
public GenericConverter find(TypeDescriptor sourceType, TypeDescriptor targetType) {
List<Class<?>> sourceCandidates = this.getClassHierarchy(sourceType.getType());
List<Class<?>> targetCandidates = this.getClassHierarchy(targetType.getType());
Iterator var5 = sourceCandidates.iterator();
while(var5.hasNext()) {
Class<?> sourceCandidate = (Class)var5.next();
Iterator var7 = targetCandidates.iterator();
while(var7.hasNext()) {
Class<?> targetCandidate = (Class)var7.next();
GenericConverter.ConvertiblePair convertiblePair = new GenericConverter.ConvertiblePair(sourceCandidate, targetCandidate);
GenericConverter converter = this.getRegisteredConverter(sourceType, targetType, convertiblePair);
if (converter != null) {
return converter;
}
}
}
return null;
}
@Nullable
private GenericConverter getRegisteredConverter(TypeDescriptor sourceType, TypeDescriptor targetType, GenericConverter.ConvertiblePair convertiblePair) {
ConvertersForPair convertersForPair = (ConvertersForPair)this.converters.get(convertiblePair);
if (convertersForPair != null) {
GenericConverter converter = convertersForPair.getConverter(sourceType, targetType);
if (converter != null) {
return converter;
}
}
Iterator var7 = this.globalConverters.iterator();
GenericConverter globalConverter;
do {
if (!var7.hasNext()) {
return null;
}
globalConverter = (GenericConverter)var7.next();
} while(!((ConditionalConverter)globalConverter).matches(sourceType, targetType));
return globalConverter;
}
private List<Class<?>> getClassHierarchy(Class<?> type) {
List<Class<?>> hierarchy = new ArrayList(20);
Set<Class<?>> visited = new HashSet(20);
this.addToClassHierarchy(0, ClassUtils.resolvePrimitiveIfNecessary(type), false, hierarchy, visited);
boolean array = type.isArray();
for(int i = 0; i < hierarchy.size(); ++i) {
Class<?> candidate = (Class)hierarchy.get(i);
candidate = array ? candidate.componentType() : ClassUtils.resolvePrimitiveIfNecessary(candidate);
Class<?> superclass = candidate.getSuperclass();
if (superclass != null && superclass != Object.class && superclass != Enum.class) {
this.addToClassHierarchy(i + 1, candidate.getSuperclass(), array, hierarchy, visited);
}
this.addInterfacesToClassHierarchy(candidate, array, hierarchy, visited);
}
if (Enum.class.isAssignableFrom(type)) {
this.addToClassHierarchy(hierarchy.size(), Enum.class, false, hierarchy, visited);
this.addInterfacesToClassHierarchy(Enum.class, false, hierarchy, visited);
}
this.addToClassHierarchy(hierarchy.size(), Object.class, array, hierarchy, visited);
this.addToClassHierarchy(hierarchy.size(), Object.class, false, hierarchy, visited);
return hierarchy;
}
private void addInterfacesToClassHierarchy(Class<?> type, boolean asArray, List<Class<?>> hierarchy, Set<Class<?>> visited) {
Class[] var5 = type.getInterfaces();
int var6 = var5.length;
for(int var7 = 0; var7 < var6; ++var7) {
Class<?> implementedInterface = var5[var7];
this.addToClassHierarchy(hierarchy.size(), implementedInterface, asArray, hierarchy, visited);
}
}
private void addToClassHierarchy(int index, Class<?> type, boolean asArray, List<Class<?>> hierarchy, Set<Class<?>> visited) {
if (asArray) {
type = type.arrayType();
}
if (visited.add(type)) {
hierarchy.add(index, type);
}
}
public String toString() {
StringBuilder builder = new StringBuilder();
builder.append("ConversionService converters =\n");
Iterator var2 = this.getConverterStrings().iterator();
while(var2.hasNext()) {
String converterString = (String)var2.next();
builder.append('\t').append(converterString).append('\n');
}
return builder.toString();
}
private List<String> getConverterStrings() {
List<String> converterStrings = new ArrayList();
Iterator var2 = this.converters.values().iterator();
while(var2.hasNext()) {
ConvertersForPair convertersForPair = (ConvertersForPair)var2.next();
converterStrings.add(convertersForPair.toString());
}
Collections.sort(converterStrings);
return converterStrings;
}
}
private final class ConverterAdapter implements ConditionalGenericConverter {
private final Converter<Object, Object> converter;
private final GenericConverter.ConvertiblePair typeInfo;
private final ResolvableType targetType;
public ConverterAdapter(Converter<?, ?> converter, ResolvableType sourceType, ResolvableType targetType) {
this.converter = converter;
this.typeInfo = new GenericConverter.ConvertiblePair(sourceType.toClass(), targetType.toClass());
this.targetType = targetType;
}
public Set<GenericConverter.ConvertiblePair> getConvertibleTypes() {
return Collections.singleton(this.typeInfo);
}
public boolean matches(TypeDescriptor sourceType, TypeDescriptor targetType) {
if (this.typeInfo.getTargetType() != targetType.getObjectType()) {
return false;
} else {
ResolvableType rt = targetType.getResolvableType();
if (!(rt.getType() instanceof Class) && !rt.isAssignableFrom(this.targetType) && !this.targetType.hasUnresolvableGenerics()) {
return false;
} else {
Converter var5 = this.converter;
boolean var10000;
if (var5 instanceof ConditionalConverter) {
ConditionalConverter conditionalConverter = (ConditionalConverter)var5;
if (!conditionalConverter.matches(sourceType, targetType)) {
var10000 = false;
return var10000;
}
}
var10000 = true;
return var10000;
}
}
}
@Nullable
public Object convert(@Nullable Object source, TypeDescriptor sourceType, TypeDescriptor targetType) {
return source == null ? GenericConversionService.this.convertNullSource(sourceType, targetType) : this.converter.convert(source);
}
public String toString() {
String var10000 = String.valueOf(this.typeInfo);
return var10000 + " : " + String.valueOf(this.converter);
}
}
private final class ConverterFactoryAdapter implements ConditionalGenericConverter {
private final ConverterFactory<Object, Object> converterFactory;
private final GenericConverter.ConvertiblePair typeInfo;
public ConverterFactoryAdapter(ConverterFactory<?, ?> converterFactory, GenericConverter.ConvertiblePair typeInfo) {
this.converterFactory = converterFactory;
this.typeInfo = typeInfo;
}
public Set<GenericConverter.ConvertiblePair> getConvertibleTypes() {
return Collections.singleton(this.typeInfo);
}
public boolean matches(TypeDescriptor sourceType, TypeDescriptor targetType) {
boolean matches = true;
ConverterFactory var5 = this.converterFactory;
if (var5 instanceof ConditionalConverter conditionalConverterx) {
matches = conditionalConverterx.matches(sourceType, targetType);
}
if (matches) {
Converter<?, ?> converter = this.converterFactory.getConverter(targetType.getType());
if (converter instanceof ConditionalConverter) {
ConditionalConverter conditionalConverter = (ConditionalConverter)converter;
matches = conditionalConverter.matches(sourceType, targetType);
}
}
return matches;
}
@Nullable
public Object convert(@Nullable Object source, TypeDescriptor sourceType, TypeDescriptor targetType) {
return source == null ? GenericConversionService.this.convertNullSource(sourceType, targetType) : this.converterFactory.getConverter(targetType.getObjectType()).convert(source);
}
public String toString() {
String var10000 = String.valueOf(this.typeInfo);
return var10000 + " : " + String.valueOf(this.converterFactory);
}
}
private static final class ConverterCacheKey implements Comparable<ConverterCacheKey> {
private final TypeDescriptor sourceType;
private final TypeDescriptor targetType;
public ConverterCacheKey(TypeDescriptor sourceType, TypeDescriptor targetType) {
this.sourceType = sourceType;
this.targetType = targetType;
}
public boolean equals(@Nullable Object other) {
boolean var10000;
if (this != other) {
label28: {
if (other instanceof ConverterCacheKey) {
ConverterCacheKey that = (ConverterCacheKey)other;
if (this.sourceType.equals(that.sourceType) && this.targetType.equals(that.targetType)) {
break label28;
}
}
var10000 = false;
return var10000;
}
}
var10000 = true;
return var10000;
}
public int hashCode() {
return this.sourceType.hashCode() * 29 + this.targetType.hashCode();
}
public String toString() {
String var10000 = String.valueOf(this.sourceType);
return "ConverterCacheKey [sourceType = " + var10000 + ", targetType = " + String.valueOf(this.targetType) + "]";
}
public int compareTo(ConverterCacheKey other) {
int result = this.sourceType.getResolvableType().toString().compareTo(other.sourceType.getResolvableType().toString());
if (result == 0) {
result = this.targetType.getResolvableType().toString().compareTo(other.targetType.getResolvableType().toString());
}
return result;
}
}
private static class NoOpConverter implements GenericConverter {
private final String name;
public NoOpConverter(String name) {
this.name = name;
}
@Nullable
public Set<GenericConverter.ConvertiblePair> getConvertibleTypes() {
return null;
}
@Nullable
public Object convert(@Nullable Object source, TypeDescriptor sourceType, TypeDescriptor targetType) {
return source;
}
public String toString() {
return this.name;
}
}
private static class ConvertersForPair {
private final Deque<GenericConverter> converters = new ConcurrentLinkedDeque();
private ConvertersForPair() {
}
public void add(GenericConverter converter) {
this.converters.addFirst(converter);
}
@Nullable
public GenericConverter getConverter(TypeDescriptor var1, TypeDescriptor var2) {
// $FF: Couldn't be decompiled
}
public String toString() {
return StringUtils.collectionToCommaDelimitedString(this.converters);
}
}
}
ConfigurableConversionService
public interface ConfigurableConversionService extends ConversionService, ConverterRegistry {
}
ConversionService
Spring类型转换机制的核心接口,提供了灵活的类型转换能力。
- canConvert:判断是否可以将sourceType类型转换为targetType类型
- convert:将sourceType类型对象转换为targetType类型对象
public interface ConversionService {
boolean canConvert(@Nullable Class<?> sourceType, Class<?> targetType);
boolean canConvert(@Nullable TypeDescriptor sourceType, TypeDescriptor targetType);
@Nullable
<T> T convert(@Nullable Object source, Class<T> targetType);
@Nullable
default Object convert(@Nullable Object source, TypeDescriptor targetType) {
return this.convert(source, TypeDescriptor.forObject(source), targetType);
}
@Nullable
Object convert(@Nullable Object source, @Nullable TypeDescriptor sourceType, TypeDescriptor targetType);
}
ConverterRegistry
用于管理类型转换器的接口,提供了多种方法来注册和移除转换器。
- addConverter:添加一个转换器,用于从源类型到目标类型的转换
- addConverterFactory:工厂类,创建特定类型的转换器
- removeConvertible:移除注册表中与指定源类型和目标类型匹配的转换器
public interface ConverterRegistry {
void addConverter(Converter<?, ?> converter);
<S, T> void addConverter(Class<S> sourceType, Class<T> targetType, Converter<? super S, ? extends T> converter);
void addConverter(GenericConverter converter);
void addConverterFactory(ConverterFactory<?, ?> factory);
void removeConvertible(Class<?> sourceType, Class<?> targetType);
}
MapOutputConverter
Map转换器
- getFormat:输送给大模型的List格式说明
- convert:将模型输出的实例字符串转
List<String>
public class MapOutputConverter extends AbstractMessageOutputConverter<Map<String, Object>> {
public MapOutputConverter() {
super(new MappingJackson2MessageConverter());
}
public Map<String, Object> convert(@NonNull String text) {
if (text.startsWith("```json") && text.endsWith("```")) {
text = text.substring(7, text.length() - 3);
}
// 将字符串text转换为UTF-8编码的字节数组,确保文本数据能以字节刘的形式传输
// 构建Message对象,并将字节数组作为消息的负载
Message<?> message = MessageBuilder.withPayload(text.getBytes(StandardCharsets.UTF_8)).build();
return (Map)this.getMessageConverter().fromMessage(message, HashMap.class);
}
public String getFormat() {
String raw = "Your response should be in JSON format.\nThe data structure for the JSON should match this Java class: %s\nDo not include any explanations, only provide a RFC8259 compliant JSON response following this format without deviation.\nRemove the ```json markdown surrounding the output including the trailing \"```\".\n";
return String.format(raw, HashMap.class.getName());
}
}
AbstractMessageOutputConverter
public abstract class AbstractMessageOutputConverter<T> implements StructuredOutputConverter<T> {
private MessageConverter messageConverter;
public AbstractMessageOutputConverter(MessageConverter messageConverter) {
this.messageConverter = messageConverter;
}
public MessageConverter getMessageConverter() {
return this.messageConverter;
}
}
MessageConverter
消息转换接口,用于将消息内容(payload)与目标类型之间进行转换
- fromMessage:将Message对象转换为目标类型的对象
- toMessag:将给定对象转换为Message对象
public interface MessageConverter {
@Nullable
Object fromMessage(Message<?> message, Class<?> targetClass);
@Nullable
Message<?> toMessage(Object payload, @Nullable MessageHeaders headers);
}
SmartMessageConverter
public interface SmartMessageConverter extends MessageConverter {
@Nullable
Object fromMessage(Message<?> message, Class<?> targetClass, @Nullable Object conversionHint);
@Nullable
Message<?> toMessage(Object payload, @Nullable MessageHeaders headers, @Nullable Object conversionHint);
}
MappingJackson2MessageConverter
Spring框架中的消息转换器,主要用于实现JSON格式的序列化和反序列化
- JSON序列化与反序列化:基于 Jackson 库的 ObjectMapper 来实现 JSON 的序列化和反序列化
- 支持多种MIME类型:默认支持 application/json 和 application/*+jso
- convertFromInternal:将消息的payload从JSON格式反序列化为目标Java对象
- convertToInternal:将 Java 对象序列化为 JSON 格式,并将其作为消息的 payload
public class MappingJackson2MessageConverter extends AbstractMessageConverter {
private static final MimeType[] DEFAULT_MIME_TYPES = new MimeType[]{new MimeType("application", "json"), new MimeType("application", "*+json")};
private ObjectMapper objectMapper;
@Nullable
private Boolean prettyPrint;
public MappingJackson2MessageConverter() {
this(DEFAULT_MIME_TYPES);
}
public MappingJackson2MessageConverter(MimeType... supportedMimeTypes) {
super(supportedMimeTypes);
this.objectMapper = new ObjectMapper();
this.objectMapper.configure(MapperFeature.DEFAULT_VIEW_INCLUSION, false);
this.objectMapper.configure(DeserializationFeature.FAIL_ON_UNKNOWN_PROPERTIES, false);
}
public MappingJackson2MessageConverter(ObjectMapper objectMapper) {
this(objectMapper, DEFAULT_MIME_TYPES);
}
public MappingJackson2MessageConverter(ObjectMapper objectMapper, MimeType... supportedMimeTypes) {
super(supportedMimeTypes);
Assert.notNull(objectMapper, "ObjectMapper must not be null");
this.objectMapper = objectMapper;
}
public void setObjectMapper(ObjectMapper objectMapper) {
Assert.notNull(objectMapper, "ObjectMapper must not be null");
this.objectMapper = objectMapper;
this.configurePrettyPrint();
}
public ObjectMapper getObjectMapper() {
return this.objectMapper;
}
public void setPrettyPrint(boolean prettyPrint) {
this.prettyPrint = prettyPrint;
this.configurePrettyPrint();
}
private void configurePrettyPrint() {
if (this.prettyPrint != null) {
this.objectMapper.configure(SerializationFeature.INDENT_OUTPUT, this.prettyPrint);
}
}
protected boolean canConvertFrom(Message<?> message, @Nullable Class<?> targetClass) {
if (targetClass != null && this.supportsMimeType(message.getHeaders())) {
JavaType javaType = this.objectMapper.constructType(targetClass);
AtomicReference<Throwable> causeRef = new AtomicReference();
if (this.objectMapper.canDeserialize(javaType, causeRef)) {
return true;
} else {
this.logWarningIfNecessary(javaType, (Throwable)causeRef.get());
return false;
}
} else {
return false;
}
}
protected boolean canConvertTo(Object payload, @Nullable MessageHeaders headers) {
if (!this.supportsMimeType(headers)) {
return false;
} else {
AtomicReference<Throwable> causeRef = new AtomicReference();
if (this.objectMapper.canSerialize(payload.getClass(), causeRef)) {
return true;
} else {
this.logWarningIfNecessary(payload.getClass(), (Throwable)causeRef.get());
return false;
}
}
}
protected void logWarningIfNecessary(Type type, @Nullable Throwable cause) {
if (cause != null) {
boolean debugLevel = cause instanceof JsonMappingException && cause.getMessage() != null && cause.getMessage().startsWith("Cannot find");
if (debugLevel) {
if (!this.logger.isDebugEnabled()) {
return;
}
} else if (!this.logger.isWarnEnabled()) {
return;
}
String msg = "Failed to evaluate Jackson " + (type instanceof JavaType ? "de" : "") + "serialization for type [" + String.valueOf(type) + "]";
if (debugLevel) {
this.logger.debug(msg, cause);
} else if (this.logger.isDebugEnabled()) {
this.logger.warn(msg, cause);
} else {
this.logger.warn(msg + ": " + String.valueOf(cause));
}
}
}
protected boolean supports(Class<?> clazz) {
throw new UnsupportedOperationException();
}
@Nullable
protected Object convertFromInternal(Message<?> message, Class<?> targetClass, @Nullable Object conversionHint) {
JavaType javaType = this.objectMapper.constructType(getResolvedType(targetClass, conversionHint));
Object payload = message.getPayload();
Class<?> view = this.getSerializationView(conversionHint);
try {
if (ClassUtils.isAssignableValue(targetClass, payload)) {
return payload;
} else if (payload instanceof byte[]) {
byte[] bytes = (byte[])payload;
return view != null ? this.objectMapper.readerWithView(view).forType(javaType).readValue(bytes) : this.objectMapper.readValue(bytes, javaType);
} else {
return view != null ? this.objectMapper.readerWithView(view).forType(javaType).readValue(payload.toString()) : this.objectMapper.readValue(payload.toString(), javaType);
}
} catch (IOException var8) {
throw new MessageConversionException(message, "Could not read JSON: " + var8.getMessage(), var8);
}
}
@Nullable
protected Object convertToInternal(Object payload, @Nullable MessageHeaders headers, @Nullable Object conversionHint) {
try {
Class<?> view = this.getSerializationView(conversionHint);
if (byte[].class == this.getSerializedPayloadClass()) {
ByteArrayOutputStream out = new ByteArrayOutputStream(1024);
JsonEncoding encoding = this.getJsonEncoding(this.getMimeType(headers));
JsonGenerator generator = this.objectMapper.getFactory().createGenerator(out, encoding);
try {
if (view != null) {
this.objectMapper.writerWithView(view).writeValue(generator, payload);
} else {
this.objectMapper.writeValue(generator, payload);
}
payload = out.toByteArray();
} catch (Throwable var11) {
if (generator != null) {
try {
generator.close();
} catch (Throwable var10) {
var11.addSuppressed(var10);
}
}
throw var11;
}
if (generator != null) {
generator.close();
}
} else {
Writer writer = new StringWriter(1024);
if (view != null) {
this.objectMapper.writerWithView(view).writeValue(writer, payload);
} else {
this.objectMapper.writeValue(writer, payload);
}
payload = writer.toString();
}
return payload;
} catch (IOException var12) {
throw new MessageConversionException("Could not write JSON: " + var12.getMessage(), var12);
}
}
@Nullable
protected Class<?> getSerializationView(@Nullable Object conversionHint) {
if (conversionHint instanceof MethodParameter param) {
JsonView annotation = param.getParameterIndex() >= 0 ? (JsonView)param.getParameterAnnotation(JsonView.class) : (JsonView)param.getMethodAnnotation(JsonView.class);
if (annotation != null) {
return this.extractViewClass(annotation, conversionHint);
}
} else {
if (conversionHint instanceof JsonView jsonView) {
return this.extractViewClass(jsonView, conversionHint);
}
if (conversionHint instanceof Class<?> clazz) {
return clazz;
}
}
return null;
}
private Class<?> extractViewClass(JsonView annotation, Object conversionHint) {
Class<?>[] classes = annotation.value();
if (classes.length != 1) {
throw new IllegalArgumentException("@JsonView only supported for handler methods with exactly 1 class argument: " + String.valueOf(conversionHint));
} else {
return classes[0];
}
}
protected JsonEncoding getJsonEncoding(@Nullable MimeType contentType) {
if (contentType != null && contentType.getCharset() != null) {
Charset charset = contentType.getCharset();
JsonEncoding[] var3 = JsonEncoding.values();
int var4 = var3.length;
for(int var5 = 0; var5 < var4; ++var5) {
JsonEncoding encoding = var3[var5];
if (charset.name().equals(encoding.getJavaName())) {
return encoding;
}
}
}
return JsonEncoding.UTF8;
}
}
AbstractMessageConverter
Spring框架中消息转换的抽象基类,主要用于消息的序列化和反序列化。具体的转换逻辑由子类实现
public abstract class AbstractMessageConverter implements SmartMessageConverter {
protected final Log logger;
private final List<MimeType> supportedMimeTypes;
@Nullable
private ContentTypeResolver contentTypeResolver;
private boolean strictContentTypeMatch;
private Class<?> serializedPayloadClass;
protected AbstractMessageConverter(MimeType supportedMimeType) {
this((Collection)Collections.singletonList(supportedMimeType));
}
protected AbstractMessageConverter(MimeType... supportedMimeTypes) {
this((Collection)Arrays.asList(supportedMimeTypes));
}
protected AbstractMessageConverter(Collection<MimeType> supportedMimeTypes) {
this.logger = LogFactory.getLog(this.getClass());
this.supportedMimeTypes = new ArrayList(4);
this.contentTypeResolver = new DefaultContentTypeResolver();
this.strictContentTypeMatch = false;
this.serializedPayloadClass = byte[].class;
this.supportedMimeTypes.addAll(supportedMimeTypes);
}
public List<MimeType> getSupportedMimeTypes() {
return Collections.unmodifiableList(this.supportedMimeTypes);
}
protected void addSupportedMimeTypes(MimeType... supportedMimeTypes) {
this.supportedMimeTypes.addAll(Arrays.asList(supportedMimeTypes));
}
public void setContentTypeResolver(@Nullable ContentTypeResolver resolver) {
this.contentTypeResolver = resolver;
}
@Nullable
public ContentTypeResolver getContentTypeResolver() {
return this.contentTypeResolver;
}
public void setStrictContentTypeMatch(boolean strictContentTypeMatch) {
if (strictContentTypeMatch) {
Assert.notEmpty(this.getSupportedMimeTypes(), "Strict match requires non-empty list of supported mime types");
Assert.notNull(this.getContentTypeResolver(), "Strict match requires ContentTypeResolver");
}
this.strictContentTypeMatch = strictContentTypeMatch;
}
public boolean isStrictContentTypeMatch() {
return this.strictContentTypeMatch;
}
public void setSerializedPayloadClass(Class<?> payloadClass) {
Assert.isTrue(byte[].class == payloadClass || String.class == payloadClass, () -> {
return "Payload class must be byte[] or String: " + String.valueOf(payloadClass);
});
this.serializedPayloadClass = payloadClass;
}
public Class<?> getSerializedPayloadClass() {
return this.serializedPayloadClass;
}
@Nullable
public final Object fromMessage(Message<?> message, Class<?> targetClass) {
return this.fromMessage(message, targetClass, (Object)null);
}
@Nullable
public final Object fromMessage(Message<?> message, Class<?> targetClass, @Nullable Object conversionHint) {
return !this.canConvertFrom(message, targetClass) ? null : this.convertFromInternal(message, targetClass, conversionHint);
}
@Nullable
public final Message<?> toMessage(Object payload, @Nullable MessageHeaders headers) {
return this.toMessage(payload, headers, (Object)null);
}
@Nullable
public final Message<?> toMessage(Object payload, @Nullable MessageHeaders headers, @Nullable Object conversionHint) {
if (!this.canConvertTo(payload, headers)) {
return null;
} else {
Object payloadToUse = this.convertToInternal(payload, headers, conversionHint);
if (payloadToUse == null) {
return null;
} else {
MimeType mimeType = this.getDefaultContentType(payloadToUse);
if (headers != null) {
MessageHeaderAccessor accessor = MessageHeaderAccessor.getAccessor(headers, MessageHeaderAccessor.class);
if (accessor != null && accessor.isMutable()) {
if (mimeType != null) {
accessor.setHeaderIfAbsent("contentType", mimeType);
}
return MessageBuilder.createMessage(payloadToUse, accessor.getMessageHeaders());
}
}
MessageBuilder<?> builder = MessageBuilder.withPayload(payloadToUse);
if (headers != null) {
builder.copyHeaders(headers);
}
if (mimeType != null) {
builder.setHeaderIfAbsent("contentType", mimeType);
}
return builder.build();
}
}
}
protected boolean canConvertFrom(Message<?> message, Class<?> targetClass) {
return this.supports(targetClass) && this.supportsMimeType(message.getHeaders());
}
protected boolean canConvertTo(Object payload, @Nullable MessageHeaders headers) {
return this.supports(payload.getClass()) && this.supportsMimeType(headers);
}
protected boolean supportsMimeType(@Nullable MessageHeaders headers) {
if (this.getSupportedMimeTypes().isEmpty()) {
return true;
} else {
MimeType mimeType = this.getMimeType(headers);
if (mimeType == null) {
return !this.isStrictContentTypeMatch();
} else {
Iterator var3 = this.getSupportedMimeTypes().iterator();
MimeType current;
do {
if (!var3.hasNext()) {
return false;
}
current = (MimeType)var3.next();
} while(!current.getType().equals(mimeType.getType()) || !current.getSubtype().equals(mimeType.getSubtype()));
return true;
}
}
}
@Nullable
protected MimeType getMimeType(@Nullable MessageHeaders headers) {
return this.contentTypeResolver != null ? this.contentTypeResolver.resolve(headers) : null;
}
@Nullable
protected MimeType getDefaultContentType(Object payload) {
List<MimeType> mimeTypes = this.getSupportedMimeTypes();
return !mimeTypes.isEmpty() ? (MimeType)mimeTypes.get(0) : null;
}
protected abstract boolean supports(Class<?> clazz);
@Nullable
protected Object convertFromInternal(Message<?> message, Class<?> targetClass, @Nullable Object conversionHint) {
return null;
}
@Nullable
protected Object convertToInternal(Object payload, @Nullable MessageHeaders headers, @Nullable Object conversionHint) {
return null;
}
static Type getResolvedType(Class<?> targetClass, @Nullable Object conversionHint) {
if (conversionHint instanceof MethodParameter param) {
param = param.nestedIfOptional();
if (Message.class.isAssignableFrom(param.getParameterType())) {
param = param.nested();
}
Type genericParameterType = param.getNestedGenericParameterType();
Class<?> contextClass = param.getContainingClass();
return GenericTypeResolver.resolveType(genericParameterType, contextClass);
} else {
return targetClass;
}
}
}
实战
AI模型内置JSON
JsonController
import com.alibaba.cloud.ai.dashscope.api.DashScopeResponseFormat;
import com.alibaba.cloud.ai.dashscope.chat.DashScopeChatOptions;
import org.springframework.ai.chat.client.ChatClient;
import org.springframework.web.bind.annotation.GetMapping;
import org.springframework.web.bind.annotation.RequestMapping;
import org.springframework.web.bind.annotation.RequestParam;
import org.springframework.web.bind.annotation.RestController;
@RestController
@RequestMapping("/json")
public class JsonController {
private final ChatClient chatClient;
private final DashScopeResponseFormat responseFormat;
public JsonController(ChatClient.Builder builder) {
// AI模型内置支持JSON模式
DashScopeResponseFormat responseFormat = new DashScopeResponseFormat();
responseFormat.setType(DashScopeResponseFormat.Type.JSON_OBJECT);
this.responseFormat = responseFormat;
this.chatClient = builder
.build();
}
@GetMapping("/chat")
public String simpleChat(@RequestParam(value = "query", defaultValue = "请以JSON格式介绍你自己") String query) {
return chatClient.prompt(query).call().content();
}
@GetMapping("/chat-format")
public String simpleChatFormat(@RequestParam(value = "query", defaultValue = "请以JSON格式介绍你自己") String query) {
return chatClient.prompt(query)
.options(
DashScopeChatOptions.builder()
.withTopP(0.7)
// Note: model must be set when use options build.
.withModel(DashScopeChatModel.DEFAULT_MODEL_NAME)
.withResponseFormat(responseFormat)
.build()
)
.call().content();
}
}
效果
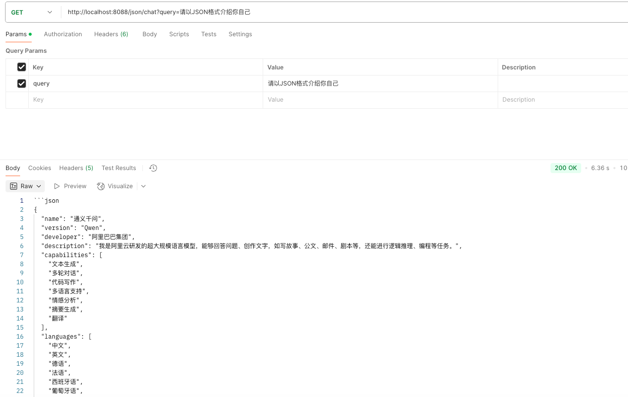
无内置,可以看到返回上面有标json

有内置,返回最纯粹的JSON格式

Bean转换
BeanEntity
这里利用@JsonPropertyOrder指定反序列化时各属性的顺序
@JsonPropertyOrder({"title", "date", "author", "content"}) // 指定属性的顺序
public class BeanEntity {
private String title;
private String author;
private String date;
private String content;
public BeanEntity() {
}
public String getTitle() {
return title;
}
public void setTitle(String title) {
this.title = title;
}
public String getAuthor() {
return author;
}
public void setAuthor(String author) {
this.author = author;
}
public String getDate() {
return date;
}
public void setDate(String date) {
this.date = date;
}
public String getContent() {
return content;
}
public void setContent(String content) {
this.content = content;
}
@Override
public String toString() {
return "StreamToBeanEntity{" +
"title='" + title + '\'' +
", author='" + author + '\'' +
", date='" + date + '\'' +
", content='" + content + '\'' +
'}';
}
}
BeanController
import com.yingzi.structedOutput.entity.BeanEntity;
import org.slf4j.Logger;
import org.slf4j.LoggerFactory;
import org.springframework.ai.chat.client.ChatClient;
import org.springframework.ai.chat.model.ChatModel;
import org.springframework.ai.chat.prompt.Prompt;
import org.springframework.ai.chat.prompt.PromptTemplate;
import org.springframework.ai.converter.BeanOutputConverter;
import org.springframework.core.ParameterizedTypeReference;
import org.springframework.web.bind.annotation.GetMapping;
import org.springframework.web.bind.annotation.RequestMapping;
import org.springframework.web.bind.annotation.RequestParam;
import org.springframework.web.bind.annotation.RestController;
import java.util.Map;
@RestController
@RequestMapping("/bean")
public class BeanController {
private static final Logger log = LoggerFactory.getLogger(BeanController.class);
private final ChatClient chatClient;
private final ChatModel chatModel;
private final BeanOutputConverter<BeanEntity> converter;
private final String format;
public BeanController(ChatClient.Builder builder, ChatModel chatModel) {
this.chatModel = chatModel;
this.converter = new BeanOutputConverter<>(
new ParameterizedTypeReference<BeanEntity>() {
}
);
this.format = converter.getFormat();
log.info("format: {}", format);
this.chatClient = builder
.build();
}
@GetMapping("/chat")
public String simpleChat(@RequestParam(value = "query", defaultValue = "以影子为作者,写一篇200字左右的有关人工智能诗篇") String query) {
String result = chatClient.prompt(query)
.call().content();
log.info("result: {}", result);
assert result != null;
try {
BeanEntity convert = converter.convert(result);
log.info("反序列成功,convert: {}", convert);
} catch (Exception e) {
log.error("反序列化失败");
}
return result;
}
@GetMapping("/chat-format")
public String simpleChatFormat(@RequestParam(value = "query", defaultValue = "以影子为作者,写一篇200字左右的有关人工智能诗篇") String query) {
String promptUserSpec = """
format: 以纯文本输出 json,请不要包含任何多余的文字——包括 markdown 格式;
outputExample: {format};
""";
String result = chatClient.prompt(query)
.user(u -> u.text(promptUserSpec)
.param("format", format))
.call().content();
log.info("result: {}", result);
assert result != null;
try {
BeanEntity convert = converter.convert(result);
log.info("反序列成功,convert: {}", convert);
} catch (Exception e) {
log.error("反序列化失败");
}
return result;
}
@GetMapping("/chat-model-format")
public String chatModel(@RequestParam(value = "query", defaultValue = "以影子为作者,写一篇200字左右的有关人工智能诗篇") String query) {
String template = query + "{format}";
Prompt prompt = new PromptTemplate(template, Map.of("format", format)).create();
String result = chatModel.call(prompt).getResult().getOutput().getText();
log.info("result: {}", result);
assert result != null;
try {
BeanEntity convert = converter.convert(result);
log.info("反序列成功,convert: {}", convert);
} catch (Exception e) {
log.error("反序列化失败");
}
return result;
}
}
效果
没有格式规定,反序列失败

ChatClient反序列化成功

ChatModel反序列化成功

Map及List转换
MapListController
import org.slf4j.Logger;
import org.slf4j.LoggerFactory;
import org.springframework.ai.chat.client.ChatClient;
import org.springframework.ai.converter.ListOutputConverter;
import org.springframework.ai.converter.MapOutputConverter;
import org.springframework.core.convert.support.DefaultConversionService;
import org.springframework.web.bind.annotation.GetMapping;
import org.springframework.web.bind.annotation.RequestMapping;
import org.springframework.web.bind.annotation.RequestParam;
import org.springframework.web.bind.annotation.RestController;
import java.util.Map;
import java.util.List;
@RestController
@RequestMapping("/map")
public class MapListController {
private static final Logger log = LoggerFactory.getLogger(BeanController.class);
private final ChatClient chatClient;
private final MapOutputConverter mapConverter;
private final ListOutputConverter listConverter;
public MapListController(ChatClient.Builder builder) {
// map转换器
this.mapConverter = new MapOutputConverter();
// list转换器
this.listConverter = new ListOutputConverter(new DefaultConversionService());
this.chatClient = builder
.build();
}
@GetMapping("/chatMap")
public Map<String, Object> chatMap(@RequestParam(value = "query", defaultValue = "请为我描述下影子的特性") String query) {
String promptUserSpec = """
format: key为描述的东西,value为对应的值
outputExample: {format};
""";
String format = mapConverter.getFormat();
log.info("map format: {}",format);
String result = chatClient.prompt(query)
.user(u -> u.text(promptUserSpec)
.param("format", format))
.call().content();
log.info("result: {}", result);
assert result != null;
Map<String, Object> convert = null;
try {
convert = mapConverter.convert(result);
log.info("反序列成功,convert: {}", convert);
} catch (Exception e) {
log.error("反序列化失败");
}
return convert;
}
@GetMapping("/chatList")
public List<String> chatList(@RequestParam(value = "query", defaultValue = "请为我描述下影子的特性") String query) {
String promptUserSpec = """
format: value为对应的值
outputExample: {format};
""";
String format = listConverter.getFormat();
log.info("list format: {}",format);
String result = chatClient.prompt(query)
.user(u -> u.text(promptUserSpec)
.param("format", format))
.call().content();
log.info("result: {}", result);
assert result != null;
List<String> convert = null;
try {
convert = listConverter.convert(result);
log.info("反序列成功,convert: {}", convert);
} catch (Exception e) {
log.error("反序列化失败");
}
return convert;
}
}
效果
map转换

list转换

参考资料
https://docs.spring.io/spring-ai/reference/api/structured-output-converter.html
